Jacek Matulewski
Projektowanie aplikacji dla urządzeń z systemem Android w środowisku Android Studio

Zagadnienia omawiane na zajęciach:

  1. Trivia
  2. Prosta aplikacja z GUI (przycisk, etykieta, lista) [txt]
  3. Ustawienie nasłuchiwaczy [txt]
  4. Java

  5. Projektowanie interfejsu (zagnieżdżanie widoków, zmiana wyglądu kontrolek, SeekBar, Spinner, ShapeDrawable) [txt]
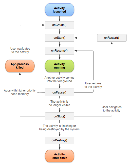
  6. Trwałe przechowywanie stanu aplikacji (ustawienia) [txt], Cykl życia aktywności [png]
  7. Lokalizacja aplikacji poprzez zasoby [txt]
  8. Dystrybucja na rzeczywiste urządzenie (Android Studio) [txt]

  9. Menadżer zadań [txt]
  10. Menu [txt]
  11. Gesty, animacje, menu kontekstowe [txt], Gesty [pdf]

  12. Stan urządzenia: bateria, pamięć, procesor, lista urządzeń i czujników (+ uruchamianie zewnętrznych aktywności) [txt]
  13. Stan sieci GSM i WiFi [txt]
  14. Bluetooth i BLE
  15. Czujniki/Sensory: akcelerometr, magnetometr, orientacja, położenie/lokacja [txt]
  16. Umieszczanie darmowych aplikacji w sklepie Google Play [txt]

  17. Hamburger menu (por. projekty zal.)
  18. Fragmenty, Cykl życia fragmentu [png]
  19. Powiadomienia [txt]
  20. Usługi [txt]
  21. Style i tematy. Ikona oczekiwania (pierścień). Wątki [txt]
  22. Sterowanie wibracją [txt]
  23. Tworzenie widgetu [txt]
  24. Funkcje telefonu [txt]
  25. Grafika 2D - SurfaceView na zakładce Advanced [txt]
  26. Detekcja dotyku i "wielodotyku" [txt]
  27. Odtwarzanie dźwięku [txt]

  28. Korzystanie z bazy danych SQLite [txt]
  29. Odczyt i zapis plików XML [txt]

  30. Integracja aplikacji z Facebookiem [txt]

  31. Grafika 3D (OpenGL ES) [txt]

  32. VideoView, MapView, WebView + OCR (oprac. Marcin Miłoszewski)
  33. Integracja aplikacji z kalendarzem Google (na podstawie oprac. Adama Błaszczyka)
  34. Integracja usług Google Play
  35. Programowanie urządzeń ubieralnych (przyg. Marcin Przybyłowski)


Kody źródłowe (Android Studio)
Projekty z zajęć

Oficjalna strona systemu Android (podstrona dla programistów)
Strona Google
Sklep Google Play (dawniej Android Market), Publikowanie

Android Asset Studio - generowanie ikon online
Android 4.0 Development Tutorial (Vogella)
Androidscreencast, Droid@Screen - podgląd ekranu urządzeń z systemem Android (wymaga Android SDK)